Gaia Data Release 2
Free Access

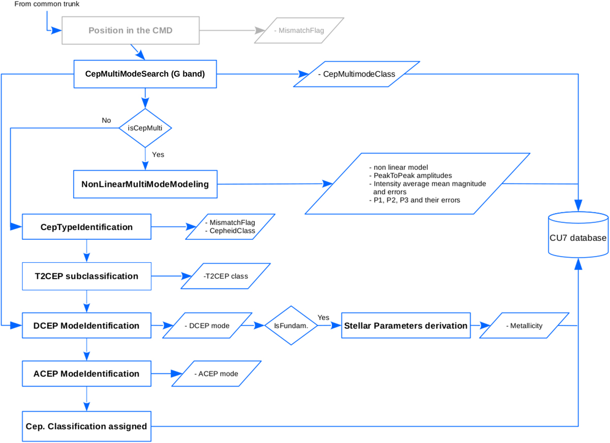
Fig. 3

image

Flow chart of the Cepheid branch in the SOS Cep&RRL pipeline as properly modified from Fig. 3 in Paper 1 to process the DR2 photometry. Layout and colour-coding are the same as in Fig. 2.

Current usage metrics show cumulative count of Article Views (full-text article views including HTML views, PDF and ePub downloads, according to the available data) and Abstracts Views on Vision4Press platform.

Data correspond to usage on the plateform after 2015. The current usage metrics is available 48-96 hours after online publication and is updated daily on week days.

Initial download of the metrics may take a while.