Free Access
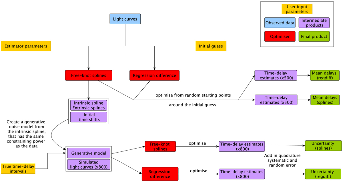
Fig. 3.

Sketch for the PyCS time-delay measurement pipeline. This procedure is repeated for each set of estimator parameters. The combination of the final products for each set of estimator parameters is discussed in Sect. 3.3.
Current usage metrics show cumulative count of Article Views (full-text article views including HTML views, PDF and ePub downloads, according to the available data) and Abstracts Views on Vision4Press platform.
Data correspond to usage on the plateform after 2015. The current usage metrics is available 48-96 hours after online publication and is updated daily on week days.
Initial download of the metrics may take a while.