Open Access

Fig. 1

image

Download original image

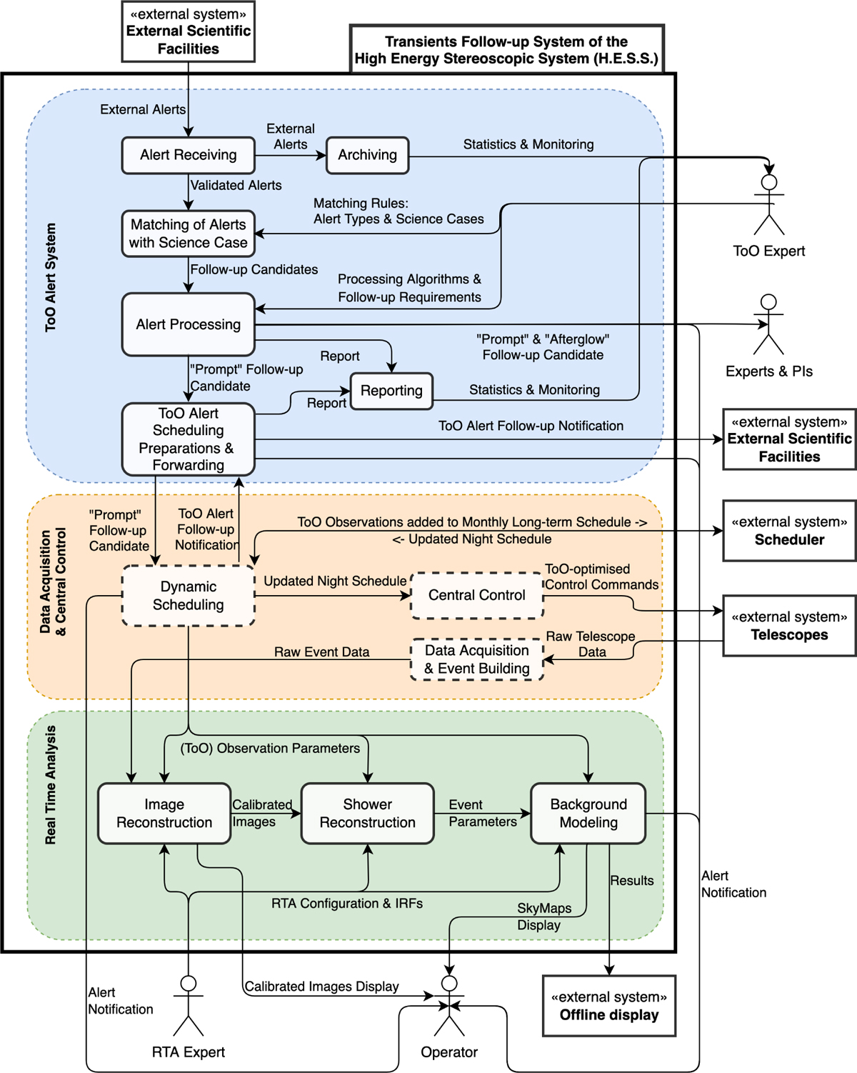
Functional view of the transients follow-up system of H.E.S.S. The main subsystems are the ToO alert system, DAQ, and RTA. The three subsystems are encoded by the blue, orange, and green coloured areas, respectively. The main functions of each subsystem are depicted as well as the interfaces to external systems and experts and operators.

Current usage metrics show cumulative count of Article Views (full-text article views including HTML views, PDF and ePub downloads, according to the available data) and Abstracts Views on Vision4Press platform.

Data correspond to usage on the plateform after 2015. The current usage metrics is available 48-96 hours after online publication and is updated daily on week days.

Initial download of the metrics may take a while.