Open Access

Fig. B.1

image

Download original image

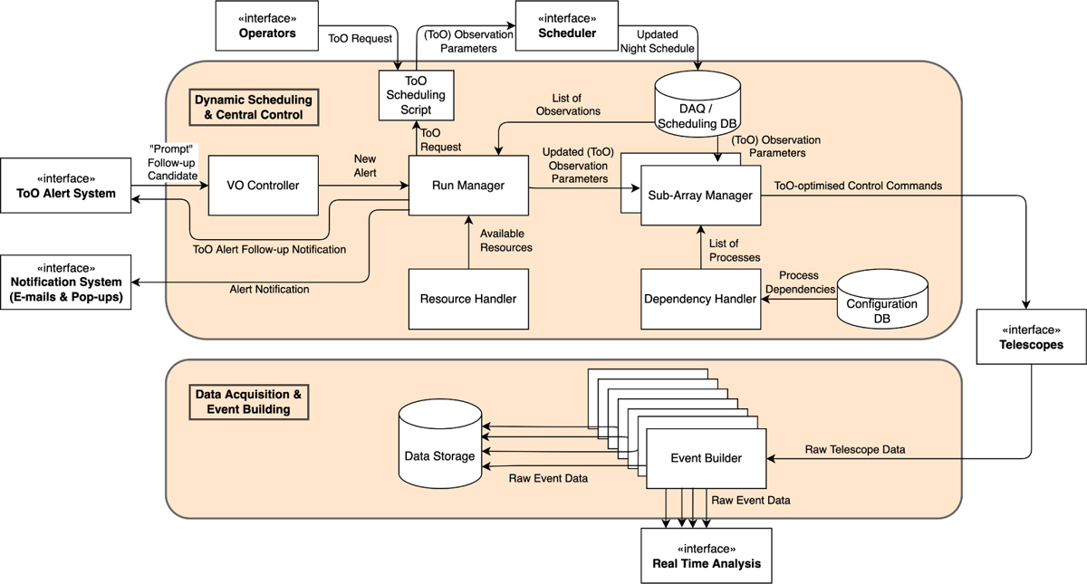
Implementation view of the DAQ ToO system. The Dynamic Scheduling and Central Control functions are implemented in a common component. The Run Manager is the central component that takes input from the VO Controller, interacts with the Scheduler and initiates the ‘Sub-Array Managers’. The Data Acquisition and Event Building function is implemented in a component that manages the many Event Builders.

Current usage metrics show cumulative count of Article Views (full-text article views including HTML views, PDF and ePub downloads, according to the available data) and Abstracts Views on Vision4Press platform.

Data correspond to usage on the plateform after 2015. The current usage metrics is available 48-96 hours after online publication and is updated daily on week days.

Initial download of the metrics may take a while.