Open Access
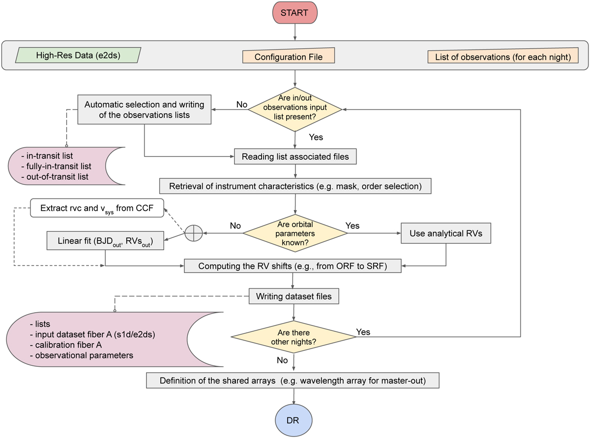
Fig. 1

Download original image
Processes flow scheme of SLOPpy: datasets preparation. The top area represents the user inputs (distinguishing in orange the data that must be entered manually). The pink boxes indicate the stored data.
Current usage metrics show cumulative count of Article Views (full-text article views including HTML views, PDF and ePub downloads, according to the available data) and Abstracts Views on Vision4Press platform.
Data correspond to usage on the plateform after 2015. The current usage metrics is available 48-96 hours after online publication and is updated daily on week days.
Initial download of the metrics may take a while.