Fig. 1

Download original image
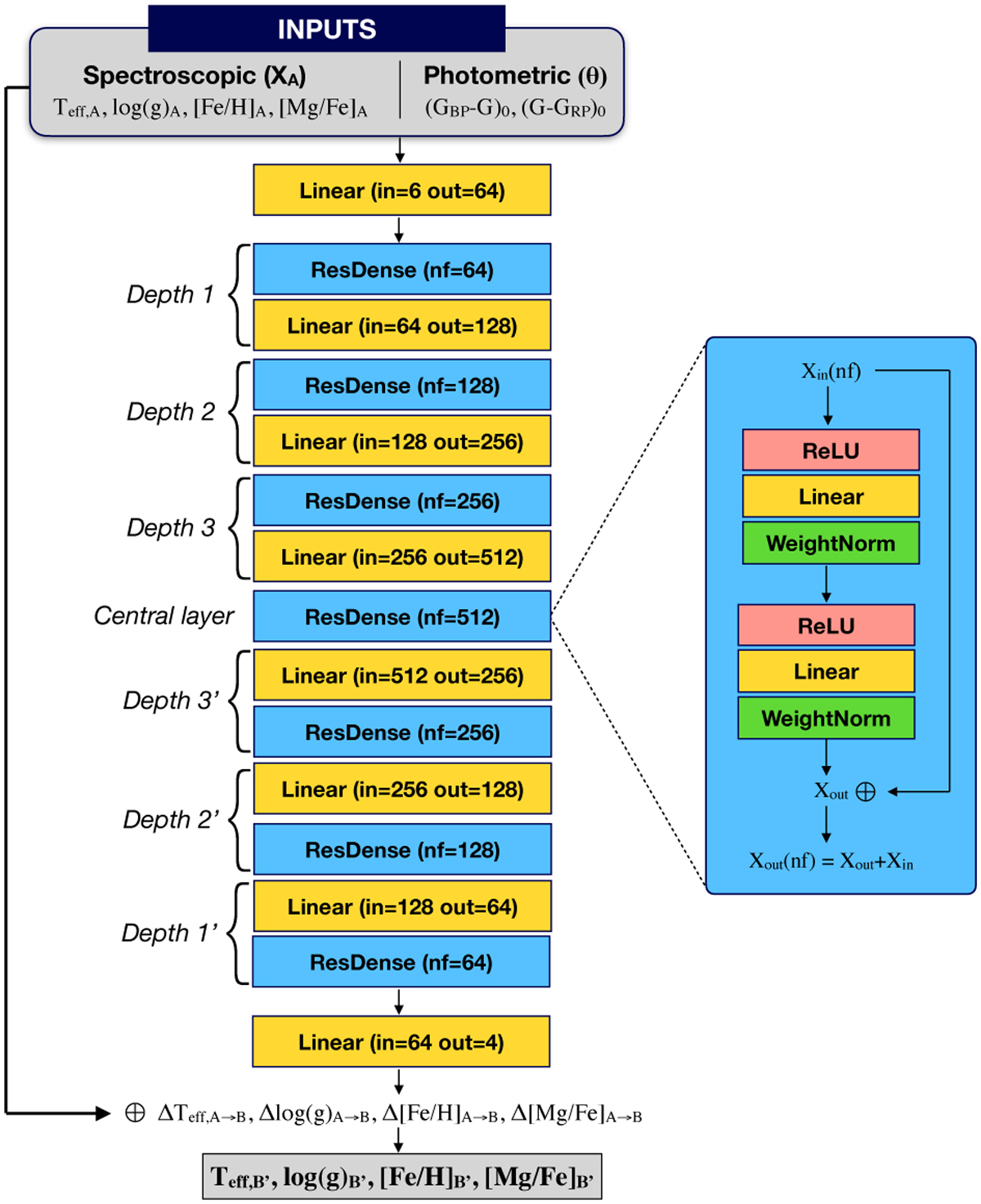
Sketch of the main part of the SPECTROTRANSLATOR algorithm. The difference between the spectroscopic parameters of catalogue A and B (∆Xa→b) are computed in a deep fully connected network, where the inputs are composed of the spectroscopic parameters from catalogue A, and of photometric colours. The deep network of depth-n is made by a series of n blocks of progressively increasing complexity, until a central layer of maximum complexity, before decreasing symmetrically. Each block is composed of a REsNET-like unit (see Sect. 2.1), illustrated on the right part, and of a linear layer that adjust the number of feature (nf ) between each depth. Finally, the difference predicted by the deep network are added to the spectroscopic parameters of catalogue A to compute the parameters values expressed in the base of catalogue B.
Current usage metrics show cumulative count of Article Views (full-text article views including HTML views, PDF and ePub downloads, according to the available data) and Abstracts Views on Vision4Press platform.
Data correspond to usage on the plateform after 2015. The current usage metrics is available 48-96 hours after online publication and is updated daily on week days.
Initial download of the metrics may take a while.