Open Access

Fig. 7

image

Download original image

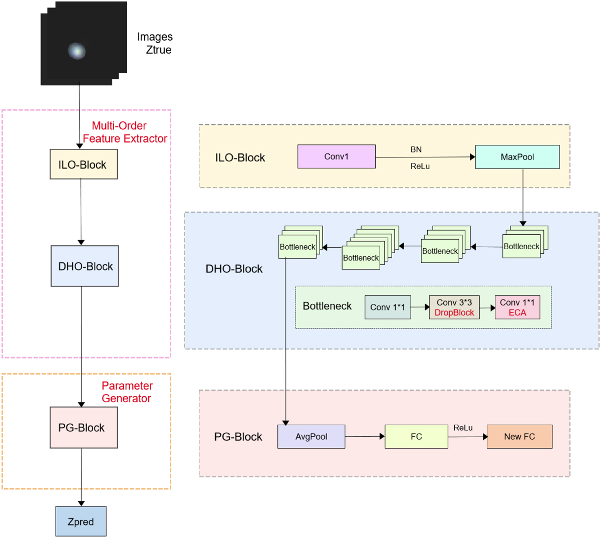
Structure of the GPM-ResNet network. We input the preprocessed DESI photometric images into the model, where they sequentially pass through the multi-order feature extractor (ILO-Block and DHO-Block) and the parameter generator (PG-Block), ultimately obtaining the predicted values, Zpred. The definition of the ReLU activation function is f (x) = max(0, x).

Current usage metrics show cumulative count of Article Views (full-text article views including HTML views, PDF and ePub downloads, according to the available data) and Abstracts Views on Vision4Press platform.

Data correspond to usage on the plateform after 2015. The current usage metrics is available 48-96 hours after online publication and is updated daily on week days.

Initial download of the metrics may take a while.