Open Access

Fig. 2.

image

Download original image

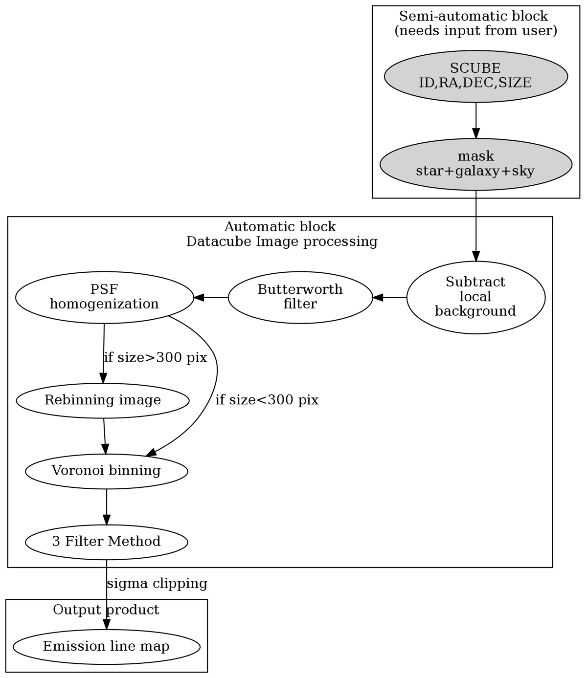
Workflow associated with the PELE code. The input information is a list of galaxies with ID, RA, Dec, and size of the images, followed by the creation of masks, in which the user can check the objects to be masked and labeled as stars and main galaxy. Then the code automatically performs the image processing, including PSF homogenization, Butterworth filtering, binning functions, and the three-filter method. Prior to generating the final emission-line map, sigma clipping is applied to remove outliers that are overestimated, as discussed in Sect. 3.2.

Current usage metrics show cumulative count of Article Views (full-text article views including HTML views, PDF and ePub downloads, according to the available data) and Abstracts Views on Vision4Press platform.

Data correspond to usage on the plateform after 2015. The current usage metrics is available 48-96 hours after online publication and is updated daily on week days.

Initial download of the metrics may take a while.