Press Release
Open Access

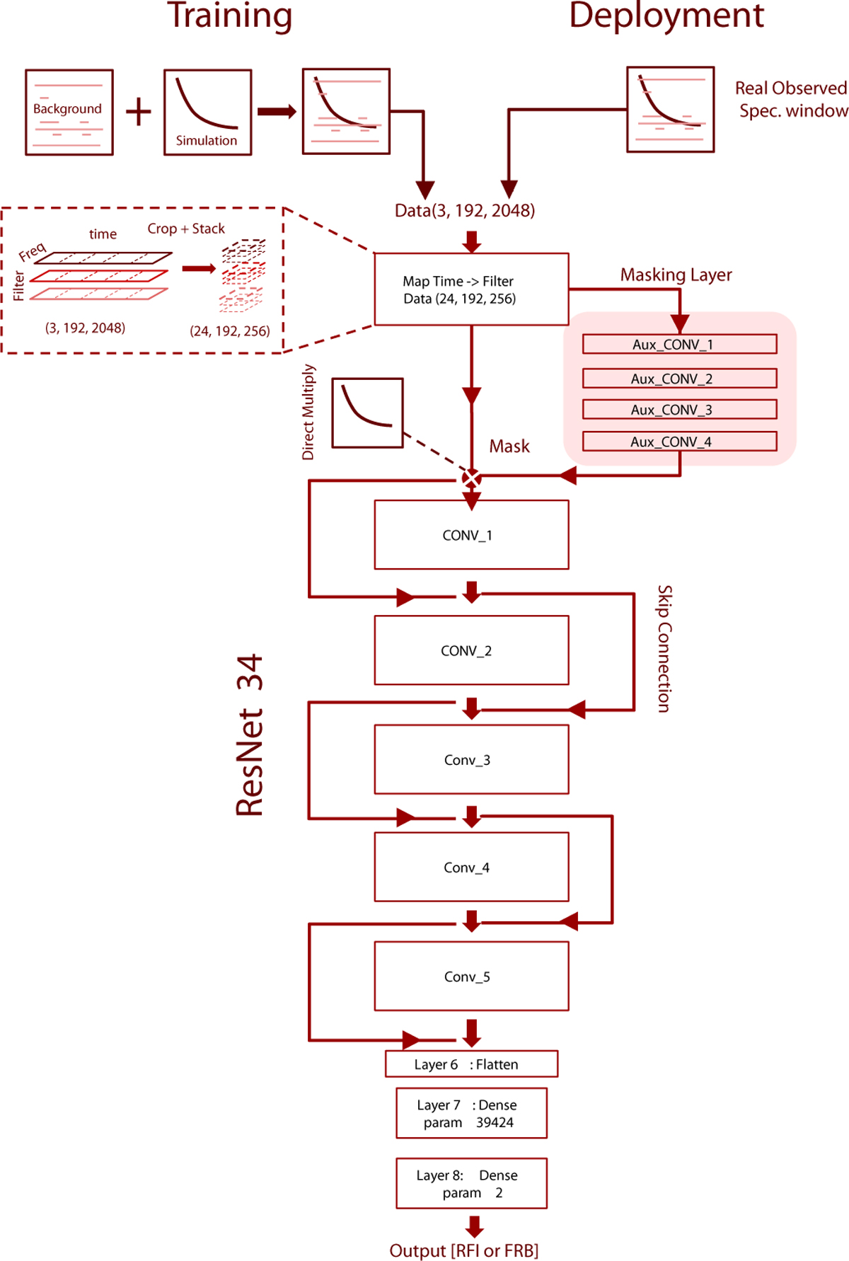
Fig. 2

image

Download original image

Model architecture of the deployed model. Training data are generated by taking observed data and adding a pulse without noise onto the original observation scaled by a desired S/N. The data then gets preprocessed into three dynamic ranges, which introduces three additional ones. Before entering the model, the data is spliced into chunks of eight in time, which gets appended to the filter dimension. This data finally enters both the auxiliary channel to the automasking layer along with the RESNET34 model.

Current usage metrics show cumulative count of Article Views (full-text article views including HTML views, PDF and ePub downloads, according to the available data) and Abstracts Views on Vision4Press platform.

Data correspond to usage on the plateform after 2015. The current usage metrics is available 48-96 hours after online publication and is updated daily on week days.

Initial download of the metrics may take a while.